20 CLASS DIAGRAM SHOPPING SYSTEM
CLASS DIAGRAM SHOPPING SYSTEM
Hello, thank you for visiting this amazing site to search for class diagram shopping system. I am hoping the article that appears could be useful to you

images of diagram class shopping system Tool Class Diagram high quality jpeg wallpaper download

images of system class diagram shopping Class Free Tool Diagram high quality jpeg wallpaper download
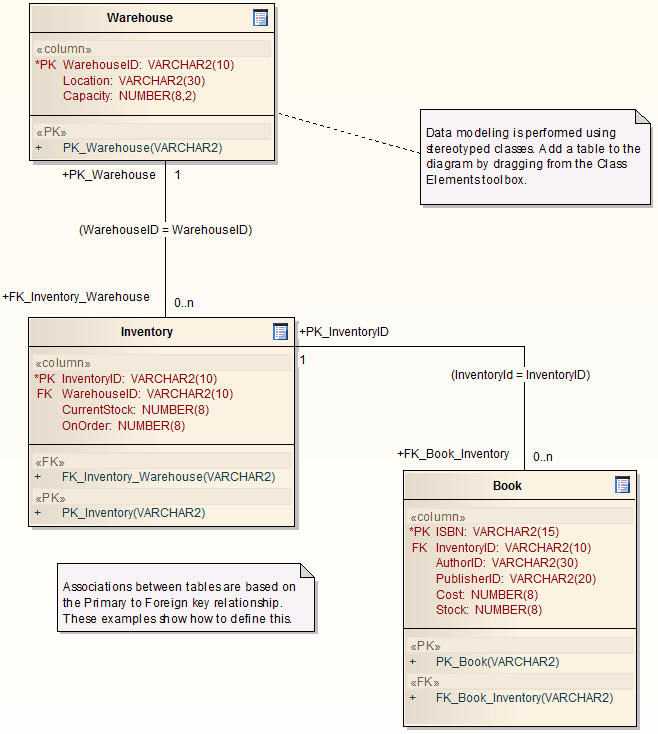
![shopping diagram class system Guide] User Architect Foreign [Enterprise Create Key a shopping diagram class system Guide] User Architect Foreign [Enterprise Create Key a](https://www.sparxsystems.com/enterprise_architect_user_guide/9.0/images/primarykeydiagram.png)
images of shopping diagram class system Guide] User Architect Foreign [Enterprise Create Key a high quality jpeg wallpaper download

images of diagram system shopping class and UML Diagrams Canteen Programs Notes for Hotel MCA high quality jpeg wallpaper download

images of system shopping class diagram Courier Language: System Unified Management Modeling high quality jpeg wallpaper download

images of class system diagram shopping Create YouTube Diagram UML To DIA Using How a Editor Diagram high quality jpeg wallpaper download

images of diagram system shopping class MagicDraw high quality jpeg wallpaper download

images of shopping diagram class system create to Rose YouTube Use Rational How Case Diagram using high quality jpeg wallpaper download

images of shopping system diagram class Order Workflow high quality jpeg wallpaper download
Class Diagram Tool , Free Class Diagram Tool , Create a Foreign Key [Enterprise Architect User Guide] , UML Diagrams Hotel Canteen Programs and Notes for MCA , Unified Modeling Language: Courier Management System , How To Create a UML Diagram Using DIA Diagram Editor YouTube , MagicDraw , How to create Use Case Diagram using Rational Rose YouTube , Order Workflow , Improving Automatic Exams Using Generic UML Model for , Progressively Develop Conceptual, Logical and Physical , Information Design Margaret HaganMargaret Hagan , Chapter 6 â The Muscular System ppt video online download , Design and Architecture of Dukeâs Forest The Java EE 6 , class diagram shopping system,
Hello, thank you for visiting this amazing site to search for class diagram shopping system. I am hoping the article that appears could be useful to you

images of diagram class shopping system Tool Class Diagram high quality jpeg wallpaper download

images of system class diagram shopping Class Free Tool Diagram high quality jpeg wallpaper download
![shopping diagram class system Guide] User Architect Foreign [Enterprise Create Key a shopping diagram class system Guide] User Architect Foreign [Enterprise Create Key a](https://www.sparxsystems.com/enterprise_architect_user_guide/9.0/images/primarykeydiagram.png)
images of shopping diagram class system Guide] User Architect Foreign [Enterprise Create Key a high quality jpeg wallpaper download
images of diagram system shopping class and UML Diagrams Canteen Programs Notes for Hotel MCA high quality jpeg wallpaper download
images of system shopping class diagram Courier Language: System Unified Management Modeling high quality jpeg wallpaper download

images of class system diagram shopping Create YouTube Diagram UML To DIA Using How a Editor Diagram high quality jpeg wallpaper download

images of diagram system shopping class MagicDraw high quality jpeg wallpaper download
images of shopping diagram class system create to Rose YouTube Use Rational How Case Diagram using high quality jpeg wallpaper download

images of shopping system diagram class Order Workflow high quality jpeg wallpaper download
Belum ada Komentar untuk "20 CLASS DIAGRAM SHOPPING SYSTEM"
Posting Komentar